• Technische Betriebsführungssoftware
  • Produkte
    • GS-Service
    • GS-Web
    • GS-Touch
    • GS-Mobile
    • epilot
  • Dienstleistungen
  • Kundennutzen
  • Unsere Branchen
    • Stadtwerke
      • Trafostationen
      • Strassenbeleuchtung
      • Hausanschlüsse
      • Workflow
      • Mobile Lösungen
    • Wasserversorgung
      • Mobile Lösungen
    • Abwasserentsorgung
      • Mobile Lösungen
    • Industrie
      • Kraftwerke
  • Aktuell
  • Referenzen
  • Downloads
  • Infos
    • Kontakt
    • Jobs
    • Geschäftszeiten
  • Datenschutz
  • Impressum

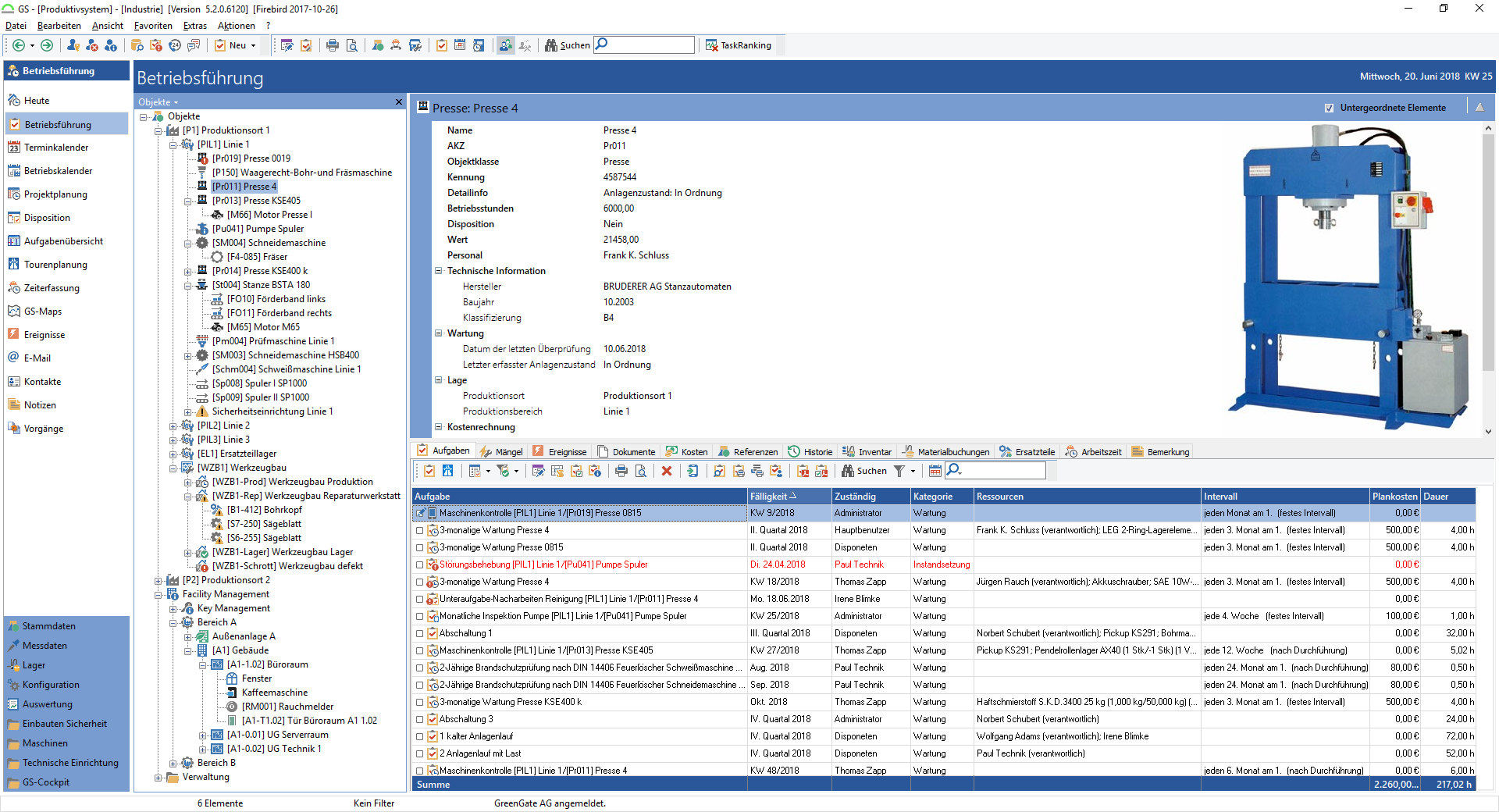
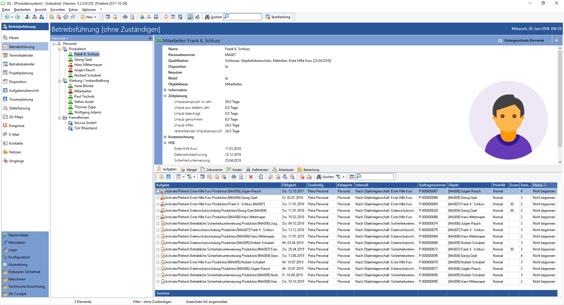
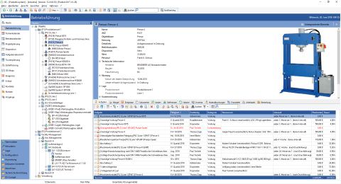
GS-Service

GS-Service ist das Zentrale Modul unserer leistungsfähigen, modularen, flexiblen Technischen Betriebsführungssoftware

sowie den anpassungsfähigen Instandhaltungslösungen für den industriellen Einsatz !